Database
We support Oracle and Postgres databases.
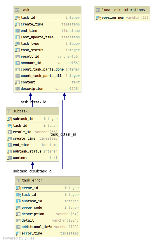
DB scheme.
Tasks database models.
-
class luna_tasks.db.models.SubTask(**kwargs)[source]
SubTask.
-
class luna_tasks.db.models.Task(**kwargs)[source]
Task.
-
class luna_tasks.db.models.TaskError(**kwargs)[source]
Task errors.