Database

We support Oracle and Postgres databases.

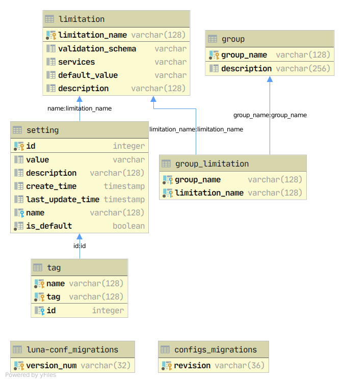
DB scheme.

_images/luna_configurator.png
class luna_configurator.db.models.ConfigsMigration(**kwargs)[source]

Configs migration

class luna_configurator.db.models.Group(**kwargs)[source]

Group table

class luna_configurator.db.models.GroupLimitation(**kwargs)[source]

Limitation group link table

class luna_configurator.db.models.Limitation(**kwargs)[source]

Limitation table

class luna_configurator.db.models.Setting(**kwargs)[source]

Setting table

class luna_configurator.db.models.Tag(**kwargs)[source]

Tag table.

luna_configurator.db.models.findValueColumnType()[source]

Find value column type according to DB type

Returns

type for value column

Return type

(<class ‘sqlalchemy.sql.sqltypes.String’>, <class ‘sqlalchemy.sql.sqltypes.CLOB’>)