Database¶
We support Oracle and Postgres databases.
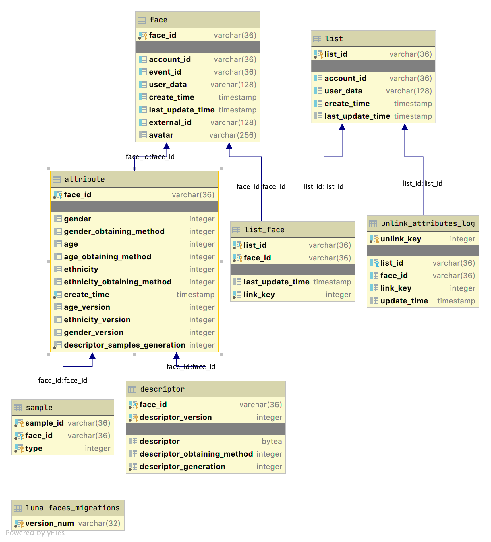
DB scheme.¶
- class luna_faces.faces_db.models.Attribute(**kwargs)[source]¶
Database table model for attributes.
- age¶
age
- Type
int
- age_obtaining_method¶
how the gender was obtained
- Type
int
- age_version¶
age version
- Type
int
- create_time¶
date and time of creating attributes
- Type
DateTime
- descriptor_samples_generation¶
descriptor samples generation
- Type
int
- ethnicity¶
ethnicity, enum luna_faces.crutches_on_wheels.maps.vl_maps.ETHNIC_MAP
- Type
int
- ethnicity_obtaining_method¶
how the ethnicity was obtained
- Type
int
- ethnicity_version¶
ethnicity version
- Type
int
- face_id¶
face id, uuid.
- Type
str
- gender¶
gender. 0 - woman, 1- man
- Type
int
- gender_obtaining_method¶
how the gender was obtained
- Type
int
- gender_version¶
gender version
- Type
int
- class luna_faces.faces_db.models.Column(*args, **kwargs)[source]¶
Release some pretty methods for sqlalchemy.Column.
- class luna_faces.faces_db.models.Descriptor(**kwargs)[source]¶
Database table model for descriptors.
- descriptor_generation¶
descriptor generation
- Type
int
- descriptor_obtaining_method¶
how the descriptor was obtained
- Type
int
- descriptor_version¶
descriptor version
- Type
int
- face_id¶
face id, uuid.
- Type
str
- class luna_faces.faces_db.models.Face(**kwargs)[source]¶
Database table model for faces.
- account_id¶
account uuid in format “xxxxxxxx-xxxx-xxxx-xxxx-xxxxxxxxxxxx”, to which this face belong
- Type
str
- avatar¶
url to image, that represents the face
- Type
str
- create_time¶
date and time of creating face
- Type
DateTime
- external_id¶
external id of the face, if it has its own mapping in external system
- Type
str
- face_id¶
face id, uuid in format “xxxxxxxx-xxxx-xxxx-xxxx-xxxxxxxxxxxx”
- Type
str
- last_update_time¶
date and time of last changed of the face
- Type
DateTime
- user_data¶
client info about the face
- Type
str
- class luna_faces.faces_db.models.List(**kwargs)[source]¶
Database table model for lists.
Warning
trg_lists_deletion_log ~— after delete trigger for logging
- account_id¶
account uuid in format “xxxxxxxx-xxxx-xxxx-xxxx-xxxxxxxxxxxx”, to which this list belong
- Type
str
- create_time¶
date and time of creating list
- Type
DateTime
- last_update_time¶
date and time of last changed of the list
- Type
DateTime
- list_id¶
list id, uuid in format “xxxxxxxx-xxxx-xxxx-xxxx-xxxxxxxxxxxx”
- Type
str
- user_data¶
client info about the list
- Type
str
- class luna_faces.faces_db.models.ListFace(**kwargs)[source]¶
Database table model for links between faces and lists.
- face_id¶
face id, uuid in format “xxxxxxxx-xxxx-xxxx-xxxx-xxxxxxxxxxxx”
- Type
str
- last_update_time¶
date and time of last attach/detach face to list
- Type
DateTime
- link_key¶
number of link face to list
- Type
int
- link_key_index = Index('list_id_link_key_index', Column('list_id', String(length=36), ForeignKey('list.list_id'), table=<list_face>, primary_key=True, nullable=False), Column('link_key', Integer(), table=<list_face>, nullable=False, default=Sequence('link_key', metadata=MetaData(bind=None))))¶
index link keys
- list_id¶
list id, uuid in format “xxxxxxxx-xxxx-xxxx-xxxx-xxxxxxxxxxxx”
- Type
str
- matcher_load_delta_index = Index('matcher_load_delta_index', Column('link_key', Integer(), table=<list_face>, nullable=False, default=Sequence('link_key', metadata=MetaData(bind=None))))¶
index for load delta into matcher
- class luna_faces.faces_db.models.ListsDeletionLog(**kwargs)[source]¶
Database table model for lists deletions history
After delete trigger trg_lists_deletion_log` (table list) insert a data.
- account_id¶
account uuid in format “xxxxxxxx-xxxx-xxxx-xxxx-xxxxxxxxxxxx”, to which this face belong
- Type
str
- create_time¶
create time list
- Type
DateTime
- deletion_id¶
deletion id
- Type
str
- deletion_time¶
date list removig
- Type
DateTime
- list_id¶
list id, uuid in format “xxxxxxxx-xxxx-xxxx-xxxx-xxxxxxxxxxxx”
- Type
str
- class luna_faces.faces_db.models.MV_LINK(**kwargs)[source]¶
- link_key¶
number of link face to list
- Type
int
- list_id¶
list id, uuid in format “xxxxxxxx-xxxx-xxxx-xxxx-xxxxxxxxxxxx”
- Type
str
- class luna_faces.faces_db.models.MV_LINK_0(**kwargs)[source]¶
- link_key¶
number of link face to list
- Type
int
- list_id¶
list id, uuid in format “xxxxxxxx-xxxx-xxxx-xxxx-xxxxxxxxxxxx”
- Type
str
- class luna_faces.faces_db.models.MV_LINK_1(**kwargs)[source]¶
- link_key¶
number of link face to list
- Type
int
- list_id¶
list id, uuid in format “xxxxxxxx-xxxx-xxxx-xxxx-xxxxxxxxxxxx”
- Type
str
- class luna_faces.faces_db.models.MV_UNLINK(**kwargs)[source]¶
- list_id¶
list id, uuid in format “xxxxxxxx-xxxx-xxxx-xxxx-xxxxxxxxxxxx”
- Type
str
- unlink_key¶
number of link face to list
- Type
int
- class luna_faces.faces_db.models.MV_UNLINK_0(**kwargs)[source]¶
- list_id¶
list id, uuid in format “xxxxxxxx-xxxx-xxxx-xxxx-xxxxxxxxxxxx”
- Type
str
- unlink_key¶
number of link face to list
- Type
int
- class luna_faces.faces_db.models.MV_UNLINK_1(**kwargs)[source]¶
- list_id¶
list id, uuid in format “xxxxxxxx-xxxx-xxxx-xxxx-xxxxxxxxxxxx”
- Type
str
- unlink_key¶
number of link face to list
- Type
int
- class luna_faces.faces_db.models.Sample(**kwargs)[source]¶
Database model to store samples.
- face_id¶
parent face id, uuid.
- Type
str
- sample_id¶
id(uuid) of warp
- Type
str
- type¶
enum for sample type, check ‘SampleType’ in luna_faces/utils/enums.py
- Type
int
- class luna_faces.faces_db.models.UnlinkAttributesLog(**kwargs)[source]¶
Database table model for history attach and detach attributes to lists.
- face_id¶
face id, uuid in format “xxxxxxxx-xxxx-xxxx-xxxx-xxxxxxxxxxxx”
- Type
str
- link_key¶
number of link face to list
- Type
int
- list_id¶
list id, uuid in format “xxxxxxxx-xxxx-xxxx-xxxx-xxxxxxxxxxxx”
- Type
str
- unlink_key¶
number of unlink face to list
- Type
int
- unlink_key_index = Index('list_id_unlink_key_index', Column('list_id', String(length=36), ForeignKey('list.list_id'), table=<unlink_attributes_log>), Column('unlink_key', Integer(), table=<unlink_attributes_log>, primary_key=True, nullable=False, default=Sequence('unlink_key', metadata=MetaData(bind=None))))¶
index unlink keys
- update_time¶
date and time of detach attributes from list
- Type
DateTime
DB matching installation¶
To allow matching in db, one needs to:
Compile a library with a VLMatch function using appropriate database development libraries.
Import the library in the running database and check it availability.
See base_scripts/database_matching/postgres/readme.md for Postgres Database:
Instruction for PostgreSQL database¶
You can find all the required files for the VLMatch user-defined extension (UDx) compilation in the following directory:
/var/lib/luna/current/luna-events/base_scripts/database_matching/postgres
The following instruction describes installation for PostgreSQL 12.
For VLMatch UDx function compilation one needs to:
Make sure, that PostgreSQL of the required version is installed and launched.
Install the required PostgreSQL development environment. You can find more information at postgres installation manual.
The llvm-toolset-7-clang is required for postgresql12-devel. Install it from the centos-release-scl-rh repository.
yum -y install centos-release-scl-rh
yum -y --enablerepo=centos-sclo-rh-testing install llvm-toolset-7-clang
Then install the development environment.
sudo yum -y install postgresql12 postgresql12-server postgresql12-devel
Install the gcc-c++ package. The package version 4.8 or higher is required.
yum -y install gcc-c++.x86_64
Install CMAKE. The version 3.5 or higher is required.
Open the make.sh script using a text editor. It includes paths to the currently used PostgreSQL version. Change the following values (if necessary):
SDK_HOMEspecifies the path to PostgreSQL home directory. The default value is/usr/pgsql-12/include/server;LIB_ROOTspecifies the path to PostgreSQL library root directory. The default value is/usr/pgsql-12/lib.
Go to the make.sh script directory and run it:
cd /var/lib/luna/current/luna-events/base_scripts/database_matching/postgres/
chmod +x make.sh
./make.sh
Define the function inside the service database:
sudo -u postgres -h 127.0.0.1 -- psql -d luna_events -c "CREATE FUNCTION VLMatch(bytea, bytea, int) RETURNS float8 AS 'VLMatchSource.so', 'VLMatch' LANGUAGE C PARALLEL SAFE;"
Test function by sending re following request to the service database:
sudo -u postgres -h 127.0.0.1 -- psql -d luna_events -c "SELECT VLMatch('\x1234567890123456789012345678901234567890123456789012345678901234'::bytea, '\x0123456789012345678901234567890123456789012345678901234567890123'::bytea, 32);"The result returned by the database must be “0.4765625”.
Check that the
USE_DB_MATCH_FUNCTIONparameter is enabled in the service settings (/var/lib/luna/current/luna-events/luna_events/config/config.py).
See also base_scripts/database_matching/oracle/readme.md for Oracle Database:
For VLMatch UDx function compilation one needs to:
Install required environment, see requirements:
sudo yum install gcc g++ # needed gcc/g++ 4.8 or higher
Change
SDK_HOMEvariable - oracle sdk root (default is$ORACLE_HOME/bin, check$ORACLE_HOMEenvironment variable is set) in the makefile and run make frombase_scripts/database_matching/oracledirectory:chmod +x make.sh
./make.sh
Define the library and the function inside the database (from database console):
CREATE OR REPLACE LIBRARY VLMatchSource AS '$ORACLE_HOME/bin/VLMatchSource.so'; CREATE OR REPLACE FUNCTION VLMatch(descriptorFst IN RAW, descriptorSnd IN RAW, length IN BINARY_INTEGER) RETURN BINARY_FLOAT AS LANGUAGE C LIBRARY VLMatchSource NAME "VLMatch" PARAMETERS (descriptorFst BY REFERENCE, descriptorSnd BY REFERENCE, length UNSIGNED SHORT, RETURN FLOAT);
Test function within call (from database console):
SELECT VLMatch(HEXTORAW('1234567890123456789012345678901234567890123456789012345678901234'), HEXTORAW('0123456789012345678901234567890123456789012345678901234567890123'), 32) FROM DUAL;– result should be “0.4765625”
