Luna Configurator v.2.0.32 documentation
Database
«
Migration routine
::
Contents
::
Application
»
Database
¶
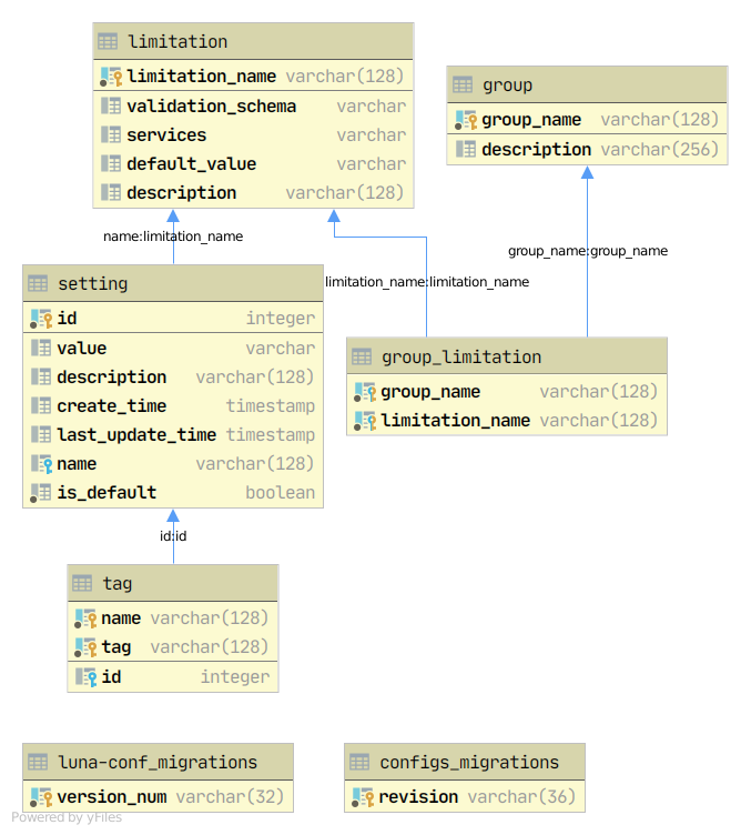
We support Oracle and Postgres databases.
DB scheme.
¶
«
Migration routine
::
Contents
::
Application
»