Database

We support Oracle and Postgres databases.

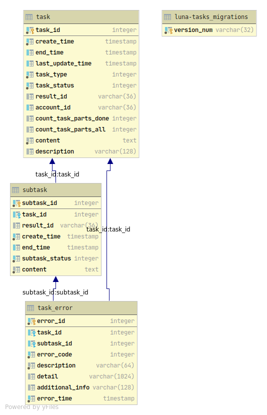
DB scheme.

_images/tasks_db.png

Tasks database models.

class luna_tasks.db.tasks_db_tools.models.tasks_models.SubTask(**kwargs)[source]

SubTask.

class luna_tasks.db.tasks_db_tools.models.tasks_models.Task(**kwargs)[source]

Task.

class luna_tasks.db.tasks_db_tools.models.tasks_models.TaskError(**kwargs)[source]

Task errors.