Database¶
We support Oracle and Postgres databases.
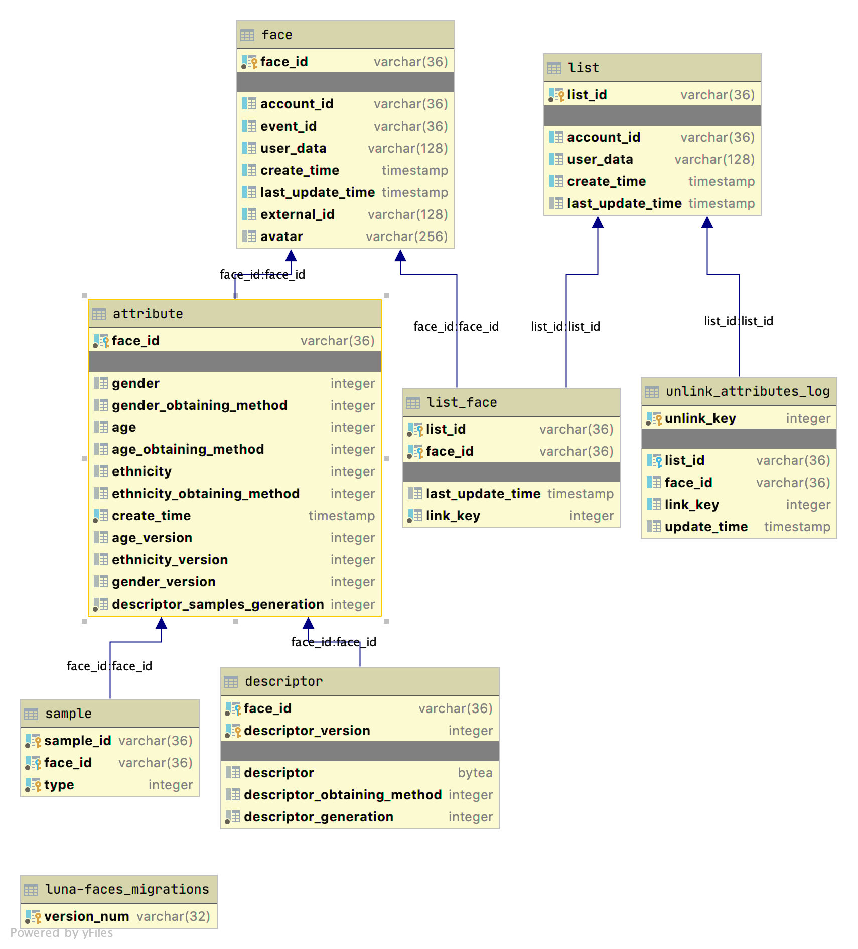
DB scheme.¶
- class luna_faces.db.faces_db_tools.models.faces_models.Attribute(**kwargs)[source]¶
Database table model for attributes.
- age¶
age
- Type:
int
- age_obtaining_method¶
how the gender was obtained
- Type:
int
- age_version¶
age version
- Type:
int
- create_time¶
date and time of creating attributes
- Type:
DateTime
- descriptor_samples_generation¶
descriptor samples generation
- Type:
int
- ethnicity¶
ethnicity, enum luna_faces.crutches_on_wheels.cow.maps.vl_maps.ETHNIC_MAP
- Type:
int
- ethnicity_obtaining_method¶
how the ethnicity was obtained
- Type:
int
- ethnicity_version¶
ethnicity version
- Type:
int
- face_id¶
face id, uuid.
- Type:
str
- gender¶
gender. 0 - woman, 1- man
- Type:
int
- gender_obtaining_method¶
how the gender was obtained
- Type:
int
- gender_version¶
gender version
- Type:
int
- class luna_faces.db.faces_db_tools.models.faces_models.Column(*args, **kwargs)[source]¶
Release some pretty methods for sqlalchemy.Column.
- class luna_faces.db.faces_db_tools.models.faces_models.Descriptor(**kwargs)[source]¶
Database table model for descriptors.
- descriptor_generation¶
descriptor generation
- Type:
int
- descriptor_obtaining_method¶
how the descriptor was obtained
- Type:
int
- descriptor_version¶
descriptor version
- Type:
int
- face_id¶
face id, uuid.
- Type:
str
- class luna_faces.db.faces_db_tools.models.faces_models.Face(**kwargs)[source]¶
Database table model for faces.
- account_id¶
account uuid in format “xxxxxxxx-xxxx-xxxx-xxxx-xxxxxxxxxxxx”, to which this face belong
- Type:
str
- avatar¶
url to image, that represents the face
- Type:
str
- create_time¶
date and time of creating face
- Type:
DateTime
- external_id¶
external id of the face, if it has its own mapping in external system
- Type:
str
- face_id¶
face id, uuid in format “xxxxxxxx-xxxx-xxxx-xxxx-xxxxxxxxxxxx”
- Type:
str
- last_update_time¶
date and time of last changed of the face
- Type:
DateTime
- user_data¶
client info about the face
- Type:
str
- class luna_faces.db.faces_db_tools.models.faces_models.List(**kwargs)[source]¶
Database table model for lists.
Warning
trg_lists_deletion_log ~— after delete trigger for logging
- account_id¶
account uuid in format “xxxxxxxx-xxxx-xxxx-xxxx-xxxxxxxxxxxx”, to which this list belong
- Type:
str
- create_time¶
date and time of creating list
- Type:
DateTime
- last_update_time¶
date and time of last changed of the list
- Type:
DateTime
- list_id¶
list id, uuid in format “xxxxxxxx-xxxx-xxxx-xxxx-xxxxxxxxxxxx”
- Type:
str
- user_data¶
client info about the list
- Type:
str
- class luna_faces.db.faces_db_tools.models.faces_models.ListFace(**kwargs)[source]¶
Database table model for links between faces and lists.
- face_id¶
face id, uuid in format “xxxxxxxx-xxxx-xxxx-xxxx-xxxxxxxxxxxx”
- Type:
str
- last_update_time¶
date and time of last attach/detach face to list
- Type:
DateTime
- link_key¶
number of link face to list
- Type:
int
- link_key_index = Index('list_id_link_key_index', Column('list_id', String(length=36), ForeignKey('list.list_id'), table=<list_face>, primary_key=True, nullable=False), Column('link_key', Integer(), table=<list_face>, nullable=False, default=Sequence('link_key', metadata=MetaData(bind=None))))¶
index link keys
- list_id¶
list id, uuid in format “xxxxxxxx-xxxx-xxxx-xxxx-xxxxxxxxxxxx”
- Type:
str
- matcher_load_delta_index = Index('matcher_load_delta_index', Column('link_key', Integer(), table=<list_face>, nullable=False, default=Sequence('link_key', metadata=MetaData(bind=None))))¶
index for load delta into matcher
- class luna_faces.db.faces_db_tools.models.faces_models.ListsDeletionLog(**kwargs)[source]¶
Database table model for lists deletions history
After delete trigger trg_lists_deletion_log` (table list) insert a data.
- account_id¶
account uuid in format “xxxxxxxx-xxxx-xxxx-xxxx-xxxxxxxxxxxx”, to which this face belong
- Type:
str
- create_time¶
create time list
- Type:
DateTime
- deletion_id¶
deletion id
- Type:
str
- deletion_time¶
date list removig
- Type:
DateTime
- list_id¶
list id, uuid in format “xxxxxxxx-xxxx-xxxx-xxxx-xxxxxxxxxxxx”
- Type:
str
- class luna_faces.db.faces_db_tools.models.faces_models.MV_LINK(**kwargs)[source]¶
- link_key¶
number of link face to list
- Type:
int
- list_id¶
list id, uuid in format “xxxxxxxx-xxxx-xxxx-xxxx-xxxxxxxxxxxx”
- Type:
str
- class luna_faces.db.faces_db_tools.models.faces_models.MV_LINK_0(**kwargs)[source]¶
- link_key¶
number of link face to list
- Type:
int
- list_id¶
list id, uuid in format “xxxxxxxx-xxxx-xxxx-xxxx-xxxxxxxxxxxx”
- Type:
str
- class luna_faces.db.faces_db_tools.models.faces_models.MV_LINK_1(**kwargs)[source]¶
- link_key¶
number of link face to list
- Type:
int
- list_id¶
list id, uuid in format “xxxxxxxx-xxxx-xxxx-xxxx-xxxxxxxxxxxx”
- Type:
str
- class luna_faces.db.faces_db_tools.models.faces_models.MV_UNLINK(**kwargs)[source]¶
- list_id¶
list id, uuid in format “xxxxxxxx-xxxx-xxxx-xxxx-xxxxxxxxxxxx”
- Type:
str
- unlink_key¶
number of link face to list
- Type:
int
- class luna_faces.db.faces_db_tools.models.faces_models.MV_UNLINK_0(**kwargs)[source]¶
- list_id¶
list id, uuid in format “xxxxxxxx-xxxx-xxxx-xxxx-xxxxxxxxxxxx”
- Type:
str
- unlink_key¶
number of link face to list
- Type:
int
- class luna_faces.db.faces_db_tools.models.faces_models.MV_UNLINK_1(**kwargs)[source]¶
- list_id¶
list id, uuid in format “xxxxxxxx-xxxx-xxxx-xxxx-xxxxxxxxxxxx”
- Type:
str
- unlink_key¶
number of link face to list
- Type:
int
- class luna_faces.db.faces_db_tools.models.faces_models.Sample(**kwargs)[source]¶
Database model to store samples.
- face_id¶
parent face id, uuid.
- Type:
str
- sample_id¶
id(uuid) of warp
- Type:
str
- type¶
enum for sample type, check ‘SampleType’ in luna_faces/utils/enums.py
- Type:
int
- class luna_faces.db.faces_db_tools.models.faces_models.UnlinkAttributesLog(**kwargs)[source]¶
Database table model for history attach and detach attributes to lists.
- face_id¶
face id, uuid in format “xxxxxxxx-xxxx-xxxx-xxxx-xxxxxxxxxxxx”
- Type:
str
- link_key¶
number of link face to list
- Type:
int
- list_id¶
list id, uuid in format “xxxxxxxx-xxxx-xxxx-xxxx-xxxxxxxxxxxx”
- Type:
str
- unlink_key¶
number of unlink face to list
- Type:
int
- unlink_key_index = Index('list_id_unlink_key_index', Column('list_id', String(length=36), ForeignKey('list.list_id'), table=<unlink_attributes_log>), Column('unlink_key', Integer(), table=<unlink_attributes_log>, primary_key=True, nullable=False, default=Sequence('unlink_key', metadata=MetaData(bind=None))))¶
index unlink keys
- update_time¶
date and time of detach attributes from list
- Type:
DateTime