Database description#
All the data of the timestamp type is stored in the RFC 3339 format.
The time used for storing data in the database can be set in the configuration file for each service in the "STORAGE_TIME" parameter. You can select "LOCAL" or "UTC" storage time.
When the "STORAGE_TIME" is set to "LOCAL" but you receive time in "UTC", data is converted to local time. When "UTC" is set but the received time is local it is also converted to "UTC".
Faces database description#
This section describes the Faces database fields.
For more information, see "Faces service".
Attribute table model#
The database table model describes face attributes linked to faces.
|
Name |
Type |
Description |
|
face_id |
varchar(36) |
Face ID. |
|
gender |
integer |
Result of gender estimation based on face image:
|
|
gender_obtaining_method |
integer |
Algorithm used to estimate gender based on face image. |
|
gender_version |
integer |
Version of the algorithm for estimating gender based on face image. |
|
age |
integer |
Result of age estimation based on face image. |
|
age_obtaining_method |
integer |
Algorithm used to estimate age based on face image. |
|
age_version |
integer |
Version of the algorithm for estimating age based on face image. |
|
ethnicity |
integer |
Result of ethnicity estimation. |
|
ethnicity_obtaining_method |
integer |
Version of the algorithm for estimating ethnicity. |
|
ethnicity_version |
integer |
Version of the algorithm for estimating ethnicity. |
|
create_time |
timestamp |
Attribute creation date and time. |
|
account_id |
varchar(36) |
Account ID to which the attribute belongs. |
|
descriptor_samples_generation |
integer |
Generation of the samples used. This value changes when the attribute sample is updated. The initial value is 0. |
Descriptor table model#
The database table model describes descriptors.
|
Name |
Type |
Description |
|
attribute_id |
varchar(36) |
Attribute ID. |
|
descriptor_version |
integer |
Version of NN that was used to extract the descriptor. |
|
descriptor |
bytea |
Binary descriptor. |
|
descriptor_obtaining_method |
integer |
Algorithm that was used to obtain the descriptor. |
|
descriptor_generation |
integer |
Generation of the descriptor. This value changes when the attribute descriptor is updated. It shows that the descriptor does not match existing samples. The initial value is 0. |
|
encryption_hash |
bytea | Hash sum of the encryption key and algorithm. See "Descriptor encryption". |
|
Face table model#
The database table model describes existing faces.
|
Name |
Type |
Description |
|
face_id |
varchar(36) |
Face ID. |
|
account_id |
varchar(36) |
Account ID to which the face belongs. |
|
event_id |
varchar(36) |
Event ID. A reference to the event that created the face. |
|
user_data |
varchar(128) |
User-defined data for the face. |
|
create_time |
timestamp |
Time and date of the face creation. |
|
last_update_time |
timestamp |
Time and date of the last face update. |
|
external_id |
varchar(36) |
External ID. External ID is specified in the create face request or in the event creation request ("face_policy"). |
|
avatar |
varchar(256) |
URL of a photo image that corresponds to the face. |
List table model#
The database table model describes existing lists.
| Name | Type | Description |
|---|---|---|
| list_id | varchar(36) | List ID. |
| account_id | varchar(36) | Account ID to which the list belongs. |
| user_data | varchar(128) | User data for the list. |
| create_time | timestamp | Time and date when the list was created. |
| last_update_time | timestamp | Time and date of the last list update. |
List_face table model#
The database table model describes the history of attaching faces to lists. If a face was attached to a list a new record appears.
| Name | Type | Description |
|---|---|---|
| list_id | varchar(36) | List ID. |
| face_id | varchar(36) | Face ID. |
| last_update_time | timestamp | Date and time of the last linking of the face to the list. |
| link_key | integer | Sequence number of linking the face to the list. |
Unlink_attributes_log table model#
The database table model describes the history of detaching faces from lists. If a face was detached from a list, a new record appears.
| Name | Type | Description |
|---|---|---|
| unlink_key | integer | Sequence number of the face and the list unlinking. |
| list_id | varchar(36) | List ID. |
| face_id | varchar(36) | Face ID. |
| link_key | integer | Sequence number of linking of the face and the list. |
| update_time | timestamp | Date and time of the last detach of the face from the kist. |
Sample table model#
The database table model describes links between samples and faces.
|
Name |
Type |
Description |
|
sample_id |
varchar(36) |
Sample. |
|
face_id |
varchar(36) |
Face ID related to the sample. |
|
type |
integer |
Method of using the sample:
|
Unlink_deletion_log table model#
The database table model describes the history of deleting lists. If the list has been deleted, a new entry appears.
| Name | Type | Description |
|---|---|---|
| list_id | varchar(36) | List ID. |
| account_id | varchar(36) | Account ID to which the list was attached. |
| deletion_time | timestamp | Date and time when the list was deleted. |
| create_time | timestamp | Date and time when the list was created. |
| deletion_id | integer | Deletion ID. |
Requests_cache table model#
The database table model describes the cache of the maximum number of faces with associated descriptors or basic attributes for license requests.
| Name | Type | Description |
|---|---|---|
| created_at | timestamp | Date and time of data caching. |
| value | text | Encrypted value cache. |
| name | varchar(36) | Unique cache name. |
Luna-faces_migrations table model#
| Name | Type | Description |
|---|---|---|
| version_num | varchar(32) | Parameter required for database migration. |
Events database description#
This section describes the fields in the Events database.
For more information, see "Events service".
Event table model#
The database table model describes existing events. It includes information about created events and faces.
|
Name |
Type |
Description |
|
id |
bigint |
Primary key of the table (digital). |
|
account_id |
uuid |
Account ID to which the event belongs. |
|
create_time |
timestamp |
Time code of the event occurrence in the video stream. The parameter is used for the real-time monitoring of events creation. |
|
event_id |
uuid |
Event ID. |
|
handler_id |
uuid |
Handler ID that created the event. |
|
source |
varchar(128) |
Event source. The source is specified in the request for event creation. |
|
face_id |
uuid |
Face ID of the face corresponding to the event. |
|
gender |
smallint |
Result of gender estimation based on face image. |
|
age |
smallint |
Result of age estimation based on face image. |
|
emotion |
smallint |
Result of emotions estimation. |
|
ethnic_group |
smallint |
Result of ethnic group estimation. |
|
user_data |
varchar(128) |
User data for the face corresponding to the event. User data is specified in the request for event creation. |
|
external_id |
varchar(36) |
External ID of the face corresponding to the event. External ID is specified in the request for event creation. |
|
insert_time |
timestamp |
Date and time of the event creation. |
|
top_matching_candidates_label |
varchar(36) |
Label of the group of the candidates used for matching. |
|
top_similar_object_id |
uuid |
ID of the top similar object from matching results. Matching results are received when the "match_policy" of a handler is enabled. |
|
top_similar_object_similarity |
double precision |
Similarity score of the top similar object from matching results. Matching results are received when the "match_policy" of a handler is enabled. |
|
top_similar_object_type |
smallint |
Type of the top similar object:
|
|
mask |
smallint |
Result of medical mask estimation:
|
|
track_id |
varchar(36) |
Track ID. The ID can be specified in the event generation request. |
|
liveness |
smallint |
Result of Liveness check:
|
|
end_time |
timestamp |
End time code of the event occurrence in the video stream. The parameter is used for the real-time monitoring of events creation. Set equal to "create_time" if not set. |
|
top_similar_external_id |
varchar(36) |
External ID of the top similar object from matching results. Matching results are received when the "match_policy" of a handler is enabled. |
|
apparent_age |
smallint |
Result of age estimation based on body image. |
|
apparent_gender |
smallint |
Result of gender estimation based on body image:
|
|
backpack_state |
smallint |
Result of backpack state estimation:
|
|
headwear_state |
smallint |
Result of headwear state estimation:
|
|
sleeve_length |
smallint |
Result of sleeve length estimation:
|
|
upper_clothing_color |
array[int] |
Result of upper clothing color estimation:
|
|
headwear_apparent_color |
smallint |
Result of headwear apparent color estimation:
|
|
lower_garment_type |
smallint |
Result of lower garment type estimation:
|
|
lower_garment_colors |
array[int] |
Result of lower garment colors estimation:
|
|
shoes_apparent_color |
smallint |
Result of shoes apparent color estimation:
|
|
meta |
jsonb |
User meta-information. |
|
stream_id |
uuid |
Stream ID, created as a result of the "create stream" request. |
|
deepfake |
smallint |
Result of Deepfake estimation:
|
General_event table model#
| Name | Type | Description |
|---|---|---|
| id | bigint | Primary key of the table (digital). |
| insert_time | timestamp | Date and time of the general event creation. |
| event_create_time | timestamp | Time code of the general event occurrence in the video stream. The parameter is used for the real-time monitoring of general events creation. |
| event_end_time | timestamp | End time code of the general event occurrence in the video stream. The parameter is used for the real-time monitoring of general events creation. Set equal to "create_time" if not set. |
| event_id | uuid | Event ID. |
| event_type | varchar(36) | General event type. |
| account_id | uuid | Account ID to which the general event belongs. |
| track_id | varchar(36) | Track ID. The ID can be specified in the general event generation request. |
| stream_id | varchar(36) | Stream ID. |
| event | jsonb | Content of the general event. |
| sourse | varchar(128) | General event source. The source is specified in the request for general event creation. |
| city | varchar(36) | The city of general event occurrence. |
| area | varchar(36) | The area of general event occurrence. |
| district | varchar(36) | The district of general event occurrence. |
| street | varchar(36) | The street of general event occurrence. |
| house_number | varchar(36) | The house number where the general event occurred. |
| geo_position | geography | Geographical coordinate of the general event occurrence (longitude, latitude). |
General_event_descriptor table model#
The database table model describes descriptors of general events.
| Name | Type | Description |
|---|---|---|
| id | bigint | Primary key of the table (digital). |
| numeric_id | bigint | Foreign key of an event. |
| descriptor | bytea | Binary body descriptor. |
| descriptor_version | integer | The version of NN that was used to extract the descriptor. |
| descriptor_type | varchar(36) | Descriptor type. |
Deleted_event table model#
The database table model describes the deleted events.
| Name | Type | Description |
|---|---|---|
| deletion_id | bigint | Primary key of the table (digital). |
| id | bigint | Foreign key of the table. |
| deletion_time | timestamp without time zone | Event deletion time. |
| event_id | uuid | The deleted event ID. |
Deleted_general_event table model#
The database table model describes the deleted general events.
| Name | Type | Description |
|---|---|---|
| deletion_id | bigint | Primary key of the table (digital). |
| id | bigint | Foreign key of the table. |
| deletion_time | timestamp without time zone | General event deletion time. |
| event_id | uuid | The deleted general event ID. |
Face_detect_result table model#
The database table model describes face detection.
| Name | Type | Description |
|---|---|---|
| id | bigint | Primary key of the table (digital). |
| numeric_id | bigint | Foreign key of an event. |
| rect_x | smallint | Top left corner coordinate of the face bounding rectangle by the "X" axis. |
| rect_y | smallint | Top left corner coordinate of the face bounding rectangle by the "Y" axis. |
| rect_w | smallint | Width of the face bounding rectangle. |
| rect_h | smallint | Height of the face bounding rectangle. |
| sample_id | uuid | Sample ID. |
| detect_time | timestamp | Time of the face detection. |
| image_origin | varchar(256) | URL to the source image where the face has occurred. |
| detect_ts | interval | Time relative to something, such as relative to the beginning of a video file. |
Body_detect_result table model#
The database table model describes face detection.
| Name | Type | Description |
|---|---|---|
| id | bigint | Primary key of the table (digital). |
| numeric_id | bigint | Foreign key of an event. |
| rect_x | smallint | Top left corner coordinate of the body bounding rectangle by the "X" axis. |
| rect_y | smallint | Top left corner coordinate of the body bounding rectangle by the "Y" axis. |
| rect_w | smallint | Width of the body bounding rectangle. |
| rect_h | smallint | Height of the body bounding rectangle. |
| sample_id | uuid | Sample ID. |
| detect_time | timestamp | Time of the body detection. |
| image_origin | varchar(256) | URL to the source image where the body has occurred. |
| detect_ts | interval | Time relative to something, such as relative to the beginning of a video file. |
Face_descriptor table model#
The database table model describes face descriptors stored in the database.
| Name | Type | Description |
|---|---|---|
| id | bigint | Primary key of the table (digital). |
| numeric_id | bigint | Foreign key of the event. |
| descriptor | bytea | Binary face descriptor. |
| descriptor_version | integer | The version of NN that was used to extract the descriptor. |
| encryption_hash | bytea | Hash sum of the encryption key and algorithm. See "Descriptor encryption". |
Body_descriptor table model#
The database table model describes body descriptors stored in the database.
| Name | Type | Description |
|---|---|---|
| id | bigint | Primary key of the table (digital). |
| numeric_id | bigint | Foreign key of the event. |
| descriptor | bytea | Binary body descriptor. |
| descriptor_version | integer | The version of NN that was used to extract the descriptor. |
| encryption_hash | bytea | Hash sum of the encryption key and algorithm. See "Descriptor encryption" |
Event_match_result table model#
The database table model describes matching results received using the matching policy of handler. Each record includes information about an event used for matching and the estimated similarity.
| Name | Type | Description |
|---|---|---|
| id | bigint | Primary key of the table (digital). |
| numeric_id | bigint | Foreign key of the event. |
| label | varchar(36) | The label specified for the matching results. |
| similarity | double precision | The similarity score received after matching of the event descriptor with the given descriptor. |
| event_id | uuid | Event ID. |
| user_data | varchar(128) | User data associated with the event. |
| create_time | timestamp | Event creation time. |
| external_id | varchar(36) | External ID of the face created during event creation. |
| handler_id | uuid | ID used for the event creation . |
| source | varchar(128) | Event source. |
| stream_id | uuid | Stream ID, created as a result of the "create stream" request |
Face_match_result table model#
The database table model describes matching results received using the matching policy of handler. Each record includes information about the face used for matching and the estimated similarity.
| Name | Type | Description |
|---|---|---|
| id | bigint | Primary key of the table (digital). |
| numeric_id | bigint | Foreign key of the event. |
| label | varchar(36) | The label specified for the matching results. |
| similarity | double precision | The similarity score received after matching of the event descriptor with the given face descriptor. |
| face_id | uuid | Face ID. |
| user_data | varchar(128) | User data associated with the face. |
| create_time | timestamp | Face creation time. |
| external_id | varchar(36) | External ID of the face. |
Location table model#
| Name | Type | Description |
|---|---|---|
| id | bigint | Primary key of the table (digital). |
| numeric_id | bigint | Foreign key of the event. |
| city | varchar(36) | The city of event occurrence. |
| area | varchar(36) | The area of event occurrence. |
| district | varchar(36) | The district of event occurrence. |
| street | varchar(36) | The street of event occurrence. |
| house_number | varchar(36) | The house number where the event occurred. |
| geo_position | geography | Geographical coordinate of the event occurrence (longitude, latitude). |
Tag table model#
The database table model describes tags for events. Tags are specified in an event creation request.
| Name | Type | Description |
|---|---|---|
| id | bigint | Primary key of the table (digital). |
| numeric_id | bigint | Foreign key of an event. |
| tag | varchar(36) | Event tag. |
Attach_result table model#
The database table model describes the attachment of the face created from an event to a list. The face is created using "face_policy". The face is attached to a list using "link_to_lists_policy".
| Name | Type | Description |
|---|---|---|
| id | bigint | Primary key of the table (digital). |
| numeric_id | bigint | Foreign key of an event. |
| list_id | uuid | List to which the created face was attached. |
Tasks database#
This section describes the fields in the Tasks database.
For more information, see "Tasks service".
Task table model#
The database table model describes the created tasks. It includes general information about a task and its content.
|
Name |
Type |
Description |
|
task_id |
integer |
Task ID. |
|
create_time |
timestamp |
Task creation time. |
|
end_time |
timestamp |
Task end time. |
|
last_update_time |
timestamp |
Task last update time. |
|
task_type |
integer |
Task type:
|
|
task_status |
integer |
Task status:
|
|
result_id |
varchar(36) |
Task result ID. |
|
account_id |
varchar(36) |
Account ID to which the task belongs. |
|
count_task_parts_done |
integer |
Number of finished subtasks. |
|
count_task_parts_all |
integer |
Total number of subtasks. |
|
content |
text |
Filters and request parameters for the task. |
|
description |
varchar(128) |
User-defined task description. |
|
schedule_id |
integer |
Schedule ID. |
Subtask table model#
The database table model includes information about created subtasks. Depending on a task type there may be one or several subtasks.
|
Name |
Type |
Description |
|
subtask_id |
integer |
Subtask ID. |
|
task_id |
integer |
ID of the corresponding task. |
|
result_id |
varchar(36) |
ID of the subtask result. |
|
create_time |
timestamp |
Subtask creation time. |
|
end_time |
timestamp |
Subtask end time. |
|
subtask_status |
integer |
Subtask status:
|
|
content |
text |
Filters and request parameters for a subtask processing. |
Task_error table model#
The database table model includes information about errors occurred during task processing. Errors are added to the table by Tasks workers.
| Name | Type | Description |
|---|---|---|
| error_id | integer | Task error ID. |
| task_id | integer | ID of the corresponding task. |
| error_code | integer | Error code. |
| description | varchar(64) | Error short description. |
| detail | varchar(1024) | Detailed description of the error. |
| additional_info | varchar(128) | Additional information about the error. It may include lost object IDs or any other useful information. |
| error_time | timestamp | Time when the error occurred. |
Schedule table model#
The database table model includes information about the task execution schedule.
|
Name |
Type |
Description |
|
schedule_id |
integer |
Schedule ID. |
|
create_time |
timestamp |
Date the schedule was created. |
|
last_update_time |
timestamp |
Date and time of the last schedule changes. |
|
status |
smallint |
Schedule status:
|
|
trigger |
varchar(128) |
Cron expression. |
|
trigger_timezone |
varchar(16) |
Time zone (UTC or LOCAL). |
|
account_id |
varchar(36) |
Account ID that the schedule belongs to. |
|
task_type |
integer |
Type of task that runs on a schedule. |
|
content |
text |
Content of the scheduled task (filters, list, etc.) |
|
next_run_at |
timestamp |
Time of the next task start. |
Luna-tasks_migrations table model#
| Name | Type | Description |
|---|---|---|
| version_num | varchar(32) | Parameter required for database migration. |
Handlers database#
This section describes the fields in the Handlers database.
For more information about the Handlers service, see "Handlers service".
Handler table model#
|
Name |
Type |
Description |
|
handler_id |
varchar(36) |
UUID4 standard handler ID in "xxxxxxxx-xxxx-4xxx-{8-9}xx-xxxxxxxxxxxx" format. |
|
account_id |
varchar(36) |
Account ID in UUID4 format that the handler belongs to. |
|
create_time |
timestamp |
Date and time of handler creation. |
|
last_update_time |
timestamp |
Date and time of last change of the handler. |
|
description |
varchar(128) |
Handler description provided by the user. |
|
handler_type |
smallint |
Handler type:
|
|
lambda_id |
smallint |
Lambda ID. |
|
policies |
varchar(36) |
Handler policies. |
Verifier table model#
| Name | Type | Description |
|---|---|---|
| account_id | varchar | Account ID in UUID4 format that the verifier belongs to. |
| create_time | timestamp | Date and time of verifier creation. |
| description | varchar | Verifier description provided by the user. |
| verifier_id | varchar(36) | UUID4 standard verifier ID in "xxxxxxxx-xxxx-4xxx-{8-9}xx-xxxxxxxxxxxx" format. |
| last_update_time | timestamp | Date and time of the latest handler modification. |
| policies | varchar(2048) | Verifier policies. |
| version | integer | Verifier version. |
Luna-handlers_migrations table model#
| Name | Type | Description |
|---|---|---|
| version_num | varchar(32) | Parameter required for database migration. |
Configurator database#
This section describes the fields of the Configurator database.
For more information, see "Configurator service".
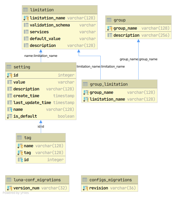
Limitation table model#
| Name | Type | Description |
|---|---|---|
| limitation_name | varchar(128) | Name of the limitation. |
| validation_schema | varchar | Limitation validation schema. |
| services | varchar | List of services. |
| default_value | varchar | Default limitation value. |
| description | varchar(128) | Limitation description. |
Settings table model#
| Name | Type | Description |
|---|---|---|
| id | integer | Setting ID. |
| value | varchar | Setting value. |
| description | varchar(128) | Settings description. |
| create_time | timestamp | Setting creation time. |
| last_update_time | timestamp | Latest time of setting modification. |
| name | varchar(128) | Setting name. |
| is_default | boolean | Whether the setting is default. |
Tag table model#
| Name | Type | Description |
|---|---|---|
| id | integer | Setting ID. |
| name | varchar(128) | Setting name. |
| tag | varchar(128) | Setting tag string. |
Group table model#
| Name | Type | Description |
|---|---|---|
| group_name | varchar(128) | Group name. |
| description | varchar(256) | Group description. |
Group_limitation table model#
| Name | Type | Description |
|---|---|---|
| group_name | varchar(128) | Group name. |
| limitation_name | varchar(128) | Limitation name. |
Configs_migration table model#
| Name | Type | Description |
|---|---|---|
| revision | varchar(36) | Revision of settings migration. |
Luna-conf_migrations table model#
| Name | Type | Description |
|---|---|---|
| version_num | varchar(32) | Parameter required for database migration. |
Backport3 database#
This section describes the fields of the Backport 3 database.
For more information, see "Backport 3 service".
Account table model#
Database table model for account.
| Name | Type | Description |
|---|---|---|
| account_id | varchar(36) | UUID4 standard account ID. |
| active | boolean | Account status. |
Account_token model table#
| Name | Type | Description |
|---|---|---|
| token_id | varchar(36) | Token ID. |
| account_id | varchar(36) | Account ID, the token is linked to. |
| token_info | varchar(128) | A string with token data. |
Person table model#
| Name | Type | Description |
|---|---|---|
| person_id | varchar(36) | UUID4 standard person ID, in "xxxxxxxx-xxxx-4xxx-{8-9}xx-xxxxxxxxxxxx" format. |
| account_id | varchar(36) | UUID4 standard ID of the account to which the person belongs, "xxxxxxxx-xxxx-4xxx-{8-9}xx-xxxxxxxxxxxx" format. |
| user_data | varchar(128) | Person user data. |
| create_time | timestamp | Date and time of person creation. |
| external_id | varchar(36) | Person ID in external system. |
Persons_list table model#
| Name | Type | Description |
|---|---|---|
| list_id | varchar(36) | UUID4 standard list ID in "xxxxxxxx-xxxx-4xxx-{8-9}xx-xxxxxxxxxxxx" format. |
| account_id | varchar(36) | UUID4 standard account ID, in "xxxxxxxx-xxxx-4xxx-{8-9}xx-xxxxxxxxxxxx" format. |
| create_time | timestamp | Date and time of list creation. |
Descriptors_list table model#
| Name | Type | Description |
|---|---|---|
| list_id | varchar(36) | UUID4 standard list ID in "xxxxxxxx-xxxx-4xxx-{8-9}xx-xxxxxxxxxxxx" format. |
| account_id | varchar(36) | UUID4 standard account ID, the list belongs to, in "xxxxxxxx-xxxx-4xxx-{8-9}xx-xxxxxxxxxxxx" format. |
| create_time | timestamp | Date and time of list creation. |
List_person table model#
| Name | Type | Description |
|---|---|---|
| list_id | varchar(36) | UUID4 standard list ID in "xxxxxxxx-xxxx-4xxx-{8-9}xx-xxxxxxxxxxxx" format. |
| person_id | varchar(36) | UUID4 standard person ID, in "xxxxxxxx-xxxx-4xxx-{8-9}xx-xxxxxxxxxxxx" format. |
Person_face table model#
| Name | Type | Description |
|---|---|---|
| person_id | varchar(36) | UUID4 standard person ID, in "xxxxxxxx-xxxx-4xxx-{8-9}xx-xxxxxxxxxxxx" format. |
| face_id | varchar(36) | UUID4 standard face ID, in "xxxxxxxx-xxxx-4xxx-{8-9}xx-xxxxxxxxxxxx" format. |
Luna-backport3_migrations table model#
| Name | Type | Description |
|---|---|---|
| version_num | varchar(32) | Parameter required for database migration. |
Handler table model#
| Name | Type | Description |
|---|---|---|
| account_id | varchar(36) | UUID4 standard account ID, the handler belongs to, in "xxxxxxxx-xxxx-4xxx-{8-9}xx-xxxxxxxxxxxx" format. |
| type | integer | Handler type. |
| handler_id | varchar(36) | UUID4 standard handler ID in "xxxxxxxx-xxxx-4xxx-{8-9}xx-xxxxxxxxxxxx" format. |
| create_time | timestamp | Date and time of handler creation. |
| last_update_time | timestamp | Date and time of the latest handler modification. |
| policies | varchar(2048) | handler policies. |
| version | integer | Handler version. |
Accounts database#
This section describes the fields in the Accounts database.
For more information, see "Accounts service".
Account table model#
|
Name |
Type |
Description |
|
account_id |
varchar(36) |
Account ID in UUID4 format. |
|
login |
varchar(128) |
Account login. |
|
password |
varchar(128) |
Account password. |
|
description |
varchar(128) |
Account description. |
|
account_type |
varchar(16) |
Account type:
|
|
create_time |
timestamp |
Date and time of account creation. |
|
last_update_time |
timestamp |
Date and time of the latest account modification. |
Token table model#
|
Name |
Type |
Description |
|
token_id |
varchar(36) |
Token ID in UUID4 format. |
|
permissions |
varchar(128) |
Token permissions. |
|
expiration_time |
varchar(128) |
Token expiration time. |
|
description |
varchar(128) |
Token description. |
|
visibility_area |
varchar(128) |
Token visibility area:
|
|
account_id |
varchar(16) |
Account ID in UUID4 format to which the token is linked. |
Luna-accounts_migration table model#
| Name | Type | Description |
|---|---|---|
| version_num | varchar(32) | Parameter required for database migration. |
Lambda database#
This section describes the fields of the Lambda database.
For more information, see "Lambda service".
Lambda table model#
|
Name |
Type |
Description |
|
name |
varchar(36) |
Lambda name. |
|
description |
varchar(256) |
Lambda description. |
|
version |
integer |
Lambda version. |
|
account_id |
varchar(16) |
Account ID in UUID4 format to which the lambda is linked. |
|
status |
smallint |
Lambda creation status:
|
|
create_time |
timestamp |
Lambda creation time. |
|
last_update_time |
timestamp |
Lambda last updated date and time. |
|
user_commands |
varchar |
List of additional Docker commands for creating a lambda container. |
|
lambda_type |
varchar(10) |
Lambda type:
|
|
id |
varchar(36) |
Lambda ID. |
Luna-lambda_migration table model#
| Name | Type | Description |
|---|---|---|
| version_num | varchar(32) | Parameter required for database migration. |
Video Manager database#
This section provides a description of the fields in the Video Manager database.
For more details, see the "Video analytics services" section.
Stream table model#
|
Name |
Type |
Description |
|
id |
bigint |
Internal stream identifier. |
|
account_id |
varchar(36) |
UUID4 formatted account ID to which the stream is linked. |
|
name |
varchar(128) |
Stream name. |
|
description |
varchar(512) |
Stream description. |
|
type |
varchar(36) |
Stream type — "videofile" or "stream". |
|
reference |
varchar(512) |
Stream address. |
|
rotation |
smallint |
Camera frame rotation angle. |
|
status |
smallint |
Stream processing status:
|
|
version |
smallint |
Stream version. |
|
create_time |
timestamp |
Stream creation time. |
|
status_last_update_time |
timestamp |
Last status update time. |
|
last_feedback_time |
timestamp |
Last feedback time. |
|
downloadable |
smallint |
Video Upload Controls. |
|
timestamp_source |
smallint |
Selecting a timestamp source. |
|
start_time |
double |
Offset for timestamps. |
|
timeout |
integer |
Wait time while reading a video stream or processing a video file. |
|
notification_policy |
varchar |
Notification of changes in the stream processing status. |
|
splittable |
smallint |
Splittable stream. |
|
stream_id |
varchar(36) |
Stream identifier. |
Group table model#
This table contains information about the group.
| Name | Type | Description |
|---|---|---|
| id | bigint | Internal group identifier. |
| group_name | varchar(128) | Group name. |
| account_id | varchar(36) | UUID4 formatted account ID to which the stream is linked. |
| description | varchar(256) | Group description. |
| create_time | timestamp | Group creation time. |
| group_id | varchar(36) | Group identifier. |
Group_stream table model#
This table contains information about the relationship between groups and streams.
| Name | Type | Description |
|---|---|---|
| group_id | varchar(36) | Group identifier. |
| group_name | varchar(128) | Group name. |
| stream_id | varchar(36) | Stream identifier. |
| id | bigint | Internal stream identifier. |
Restart table model#
This table contains information about the automatic stream restart.
|
Name |
Type |
Description |
|
restart |
smallint |
Is automatic stream restart enabled. "1" — enabled, "0" — disabled. |
|
attempt_count |
smallint |
Number of attempts to be made for automatic restart. |
|
delay |
integer |
Automatic restart delay. |
|
current_attempt |
smallint |
Current number of restart attempts made. |
|
last_attempt_time |
timestamp |
Last restart attempt time. |
|
status |
smallint |
Automatic restart status:
|
|
stream_analytic_id |
varchar(36) |
Stream identifier. |
Stream_meta table model#
This table contains information about additional stream details set during its creation request.
| Name | Type | Description |
|---|---|---|
| account_id | varchar(36) | UUID4 formatted account ID to which the stream is linked. |
| city | varchar(36) | City. |
| area | varchar(36) | Area. |
| district | varchar(36) | District. |
| street | varchar(36) | Street. |
| house_number | varchar(36) | House number. |
| geo_position | geography | Geographic coordinates (latitude, longitude). |
| stream_id | varchar(36) | Stream identifier. |
Video_analytic table model#
This table contains information about video analytics.
| Name | Type | Description |
|---|---|---|
| analytic_name | varchar(36) | Analytic name. |
| description | varchar(512) | Analytic description. |
| documentation | bytea | Documentation file. |
| version | smallint | Analytic version. |
| validation_schema | varchar | Validation schema. |
| default_parameters | varchar | Default analytic parameters. |
| account_id | varchar(36) | UUID4 formatted account ID to which the stream is linked. |
| create_time | timestamp | Analytic creation time. |
| last_update_time | timestamp | Last analytic update time. |
| analytic_id | varchar(36) | Analytic identifier. |
Agent table model#
This table contains information about an agent.
|
Name |
Type |
Description |
|
agent_name |
varchar(128) |
Agent name. |
|
description |
varchar(512) |
Agent description. |
|
status |
smallint |
Agent status:
|
|
max_stream_count |
smallint |
Maximum number of streams the agent can process. |
|
active_stream_count |
smallint |
Current number of streams processed by the agent. |
|
account_id |
varchar(36) |
UUID4 formatted account ID to which the agent is linked. |
|
create_time |
timestamp |
Agent creation time. |
|
last_update_time |
timestamp |
Last agent update time. |
|
last_feedback_time |
timestamp |
Last feedback time. |
|
host |
varchar(512) |
IP-adress. |
|
api_version |
smallint |
API version. |
|
port |
integer |
Service port. |
|
agent_id |
varchar(36) |
Agent identifier. |
Stream_analytic table model#
This table contains information about the analytics required by a stream.
| Name | Type | Description |
|---|---|---|
| analytic_id | varchar(36) | Analytic identifier. |
| stream_id | varchar(36) | Stream identifier. |
| analytic_name | varchar(36) | Analytic name. |
| analytic_parameters | varchar | Analytic parameters. |
| analytic_index | integer | Analytic index. |
| status | smallint | Status of a part of a splittable stream. |
| status_last_update_time | timestamp | Time of last status update. |
| last_feedback_time | timestamp | Time of last feedback received from the agent. |
| stream_analytic_id | varchar(36) | Internal analytic identifier. |
Agent_analytic table model#
This table contains information about the analytics an agent can work with.
| Name | Type | Description |
|---|---|---|
| agent_id | varchar(36) | Agent identifier. |
| analytic_id | varchar(36) | Analytic identifier. |
| analytic_name | varchar(36) | Analytic name. |
| id | bigint | Internal agent identifier. |
Agent_stream_analytic table model#
| Name | Type | Description |
|---|---|---|
| status | smallint | Internal agent status. |
| agent_id | varchar(36) | Agent identifier. |
| stream_id | varchar(36) | Stream identifier. |
| stream_analytic_id | varchar(36) | Internal identifier. |
Log table model#
This table contains information about stream processing logs.
|
Name |
Type |
Description |
|
stream_id |
varchar(36) |
Stream identifier. |
|
time |
timestamp |
Log creation time. |
|
error |
varchar |
Stream processing error description. |
|
status |
smallint |
Stream processing status:
|
|
status_last_update_time |
timestamp |
Last status update time. |
|
meta |
varchar |
Currently unused parameter. |
|
analytic_idx |
integer |
Analytic index. |
|
log_id |
bigint |
Log identifier. |
Luna_video_migrations table model#
| Name | Type | Description |
|---|---|---|
| version_num | varchar(32) | Parameter required for database migration. |